Heres all you need to know about web development (also known as front end engineering).

front end vs back end app design computer programming app development
What is front end development exactly? How hard is front end. 15,909 front end engineer jobs available on indeed.com.

front end developer resume example web developer resume resume template resume examples
Apply to front end developer and more! Page 1 of 15,909 jobs. Frontend engineers at gitlab work on our product.

sudina search morgangregis96 profile pinterest
This includes both the open source version of gitlab, the enterprise editions, and the gitlab.com service as well. They work with peers on teams. Ey is the only professional services firm with a separate business unit (fso) that is dedicated to the financial services marketplace.

the life of a front end developer infographic web development design web development web design tips
Another difference in this listing is that it mentions having a.

front end developer resume example resume examples resume student cv examples

10 skills you need to land your first front end developer job skillcrush web development programming web development web development design.

learn to become a modern frontend developer in 2020 frontend developer web development programming web development.

front end developer resume example resume examples resume resume template.

9 programming ideas computer programming software development web development programming.

online resume ideas cover letter for resume resume templates cv template.

portfolio of michael ngo front end engineering and development portfolio design websit portfolio web design web development design portfolio website design.

free front end developer portfolio template portfolio templates web developer portfolio portfolio template design.

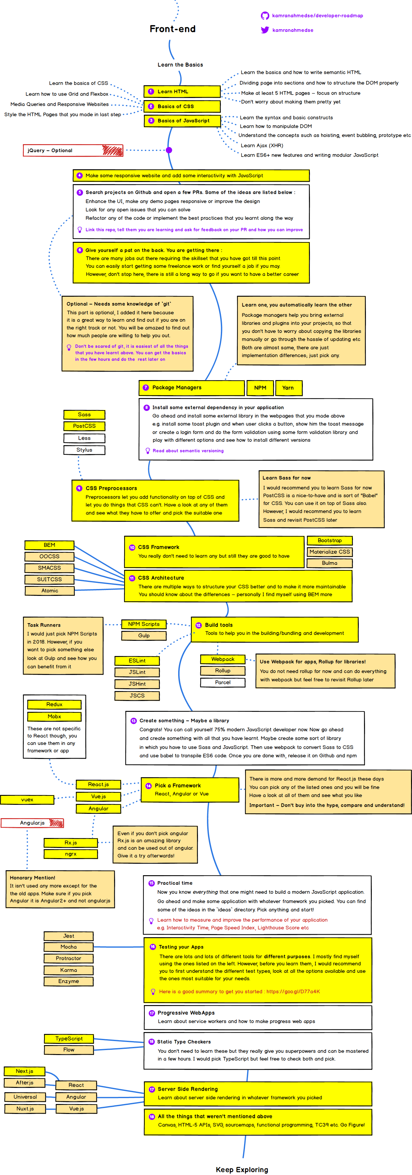
2020 front end web developer road map learn web development frontend developer web development programming.

cheatsheet how to source software engineers software engineer computer science engineering.

resume front end developer objectivejob sample designer.

remote senior frontend engineer driver team full in europe at heetch go javascript rubyonrails microservices remotewor remote jobs frontend free mind.

400 coding ideas in 2021 coding web development design web development programming.

front end developer resume example resume examples web developer resume resume.

front end web developer resume template web developer resume web designer resume web developer cv.

demo for hawkdev web developer portfolio website template 96158 web developer portfolio portfolio website template web developer portfolio website.

github kamranahmedse developer roadmap at webdesignernews com web development web design tips software development.

tobias ahlin bjerrome designer frontend developer portfolio frontend developer portfolio design experience design.

solution design solutions development software engineer.

pin by felicity moreno on projects to try software engineer web development the unit.

programming languages software illustration design interface engineer free business inspiration developer website testing branding accounting inte.